Link Master Analysis (LMA) Quickstart

Link Master Analysis (LMA) Quickstart

In this article, we'll show you how to:

  1. Import your log file
  2. Begin running analyses on your data using LMA.

Importing Your Log File

Launch Link Master Analysis (LMA). You'll see a blank workspace that looks something like this:

In the top left, click on the plus icon and select New

Provide a name for your new workspace and click OK to proceed.

Next, you'll be see the Add measure to workspace wizard, which is where you select the log file you want to work on. Select the log file and measure you want to use, and click Import & Open to proceed.

LMA will import your file.

With the imported data, LMA creates a new database. You can see (in the top left) the name of our workspace, as well as your log file.

You can also the options that are available to you in the left-hand panel

Working with Your Log File

Now that you've imported your log file, you can work with your data. We will walk you through several examples to show you how LMA works.

For our first example, look at the left-hand panel. Go to LTE > L1 > RF. Underneath RF, right-click on RSRP (dBm). We can see that we can look at our parameter in multiple ways:

  • Map
  • Grid
  • Statistics Chart
  • Correlation
  • Time Graph

For the purposes of this example, we'll start with a map. We can see our data superimposed over a Google Map.

Now, our map is a bit pixelated. We can zoom out by right-clicking on the map and then dragging the curser up and to the left (conversely, to zoom in, right-click and drag down and to the right).

If you want to see additional detail on the map, you can right-click anywhere and go to Google Maps > Manual Refresh.

 

Your updated map will look something like this:

As you hover over the plot, you can see specific data points for that area.

Use Your Cellsite Data

If you have the cellsite tables populated for this map imported, you can add the data to your map. Simply right click and go to CellsOpen... (Manager).

Select the cell table you want and click Open.

Right click on the map and go to Connection > Connection On/Off. Make sure this option is checked.

Then, as you click on points on the map, you'll see trace lines auto-drawn from the location to the serving sector. 

 

Remove Attributes

If you want to remove the existing attribute you have on your data display and display new ones, you can simply right-click and select Remove Attribute.

Now, you can add any other attributes you might like simply by clicking on the attribute in the left-hand panel. For example, you might want RSRQ (dB) instead:

You can display multiple attributes as well:

Legend Control

You can toggle the displays for a given parameter using the at symbol at the top left of each legend box associated with a given attribute. By adjusting the legend, you'll adjust the map display as well. In the legend below, all data points are displayed, but once we click on the at symbol, we'll see none of the data displayed since we turned everything off.

You can also choose to display specific values by right-clicking on a hidden value and selecting Visible.

In the following example, only values meeting the following criteria will be shown on our map.

If you want to change the colors used in the legend for a specific attribute, you can change it by:

  1. Right-clicking on the parameter in the left-hand panel. 
  2. Click Set Legend.

This brings up the Legend Configuration area.

Other Ways to View Data

In the examples above, we viewed our data on a map, but there are other ways we can do this as well

  • Time Graph

          

          You can display multiple time graphs simultaneously.

          

          You can right-click and select Send to Grid to see the time graph data in grid format.

  •  Statistics Chart

          

  •  Correlation Graph

         

          When you first open a Correlation Graph, the window is blank until you select two attributes.

Synchronizing Multiple Data Displays

If you have multiple displays showing and you want to sync the data shown on the displays, you can turn on Auto Sync.

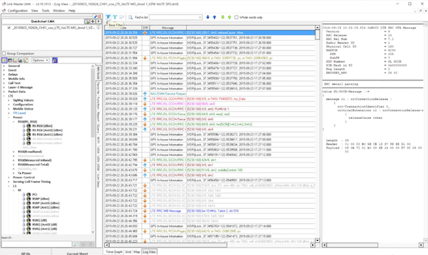
Viewing Layer Three Message Detailed Analysis

Right-click on your parameter and select Log View.

You'll see the raw data.

Open up the Base Filter.

Make sure that only the messages you want included are selected. Click OK to proceed.

You'll see an updated view of your data.

Click on a specific message and you'll get the full decode on the right side.

Summary

In this article, we covered how to import log data into LMA, as well as how to begin running analyses on your data.

    • Related Articles

    • Link Master Analysis (LMA) Import Options

      In this article, we'll cover some of the options available to you when importing log files into Link Master Analysis (LMA). Please review the Link Master Analysis (LMA) Quickstart if you need assistance importing your log files into LMA. Import ...
    • UL MIMO analysis in LML and LMA

      As the lifecycle of 5G marches onwards, UL MIMO will continue to show up in locations around the country, necessitating more and more testing. To facilitate this testing, there are a variety of ways to analyze UL MIMO using both Link Master Logging ...
    • How to use LMA Filters

      This is a video tutorial covering the same topic of this article. This article covers how to use filters in Link Master Analysis (LMA), including What filters do How to create/use filters Filter basics In LMA, filters allow you to apply custom ...
    • Time Synchronization in Link Master Analysis (LMA).

      In this article, we will be looking at how to use time synchronization to cross-compare data sets you're looking at in Link Master Analysis (LMA). Prerequisites Before proceeding, please launch LMA and load in log files (containing your measures) ...
    • Link Master Analysis (LMA) Statistical Chart Manipulation

      In this article, we will cover how you can manipulate data using the Statistics Chart in Link Master Analysis (LMA). Creating Statistical Charts In your workspace, select the measures you'd like to use. You can see in the following screenshot that, ...